
Windowsはなぜ動くのか
アレ?
DVDドライブが?
無い?
ですよ?
そう、いつの間にやら気付かない内に、PC の DVD ドライブが Windows Vista から見えなくなっていたのだ!
Σ( ̄ロ ̄lll) ガビーン
■ 迷走編
落ち着けオレ。
まずは、現状把握だ。
トレイの開閉はできるので、通電はしている。
では、OS である Windows Vista が、ドライブをどう扱っているか見てみよう。
[スタート] - [コンピュータ] を右クリック - [プロパティ] - 左側の [タスク] から [デバイス マネージャ]
を開いてみると、DVDドライブに [!マーク] が付いている。
ナルホド
詳しい情報を見るために、[!マーク] が付いているドライブをダブルクリックしてみる。
[デバイスの状態] 欄のメッセージは
このハードウェアのデバイス ドライバを読み込むことができません。ドライバが壊れているか、ドライバがない可能性があります。( コード 39)とのこと。
過剰な親切設計である Vista さんは、[解決策の確認] という問題解決への近道を用意してある。
ポチっっ!てみると・・・無反応・・・
くそ! Vista クソ! (#`皿´)
上記メッセージを頼りに、ドライバの削除を試みる。
やり方は ↓ をドーゾ
Windows Vista で、突然 DVD/CD-ROM ドライブが認識しない (JTCS-SOFT)
DVD ドライブが再認識されるも、状態に変化は無く、[!マーク] 付きで、コード 39 のエラー。
[ドライバの更新] を試すも、変化無し。
むむー
ドライブの中の人が壊れたか? ケーブル周りか? 端子か?
できれば、ケース開けたくないなー。
ググッってみますかねー。
■ 解決編
さすがインターネッツ、ありましたありました。
きっとコレだろう。
XP → Vista のアップグレードで一番ハマッたのは DVD ドライブの認識 (Drk7jp)
最近 Google に頼りっぱなし。
解決策は、Microsoft サポート にも載ってマース。
・Windows XP 用の情報ってのがおかしい
・Windows Vista の "コード 39" で検索してもヒットしない
・相変わらずMSサポートページは読みにくい
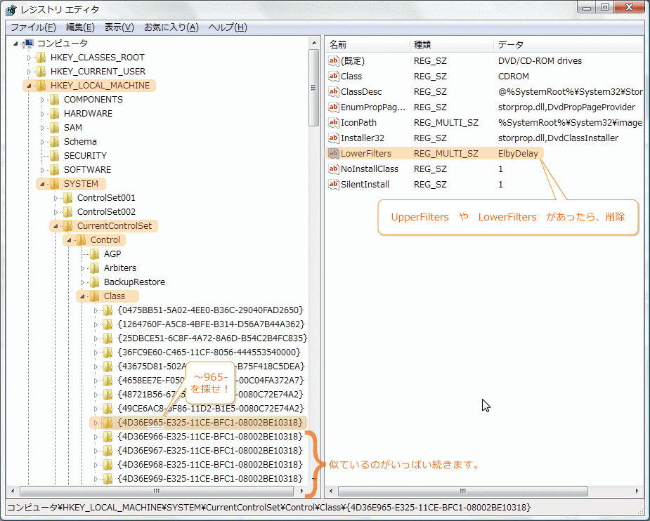
ではー、サポート情報を元に、[レジストリ エディタ] を起動するため、
[スタート] - [ファイル名を指定して実行...] で regedit を入力
ちょっと長いけど、↓ を探します。
HKEY_LOCAL_MACHINE\SYSTEM\CurrentControlSet\Control\Class
\{4D36E965-E325-11CE-BFC1-08002BE10318}
その中の、LowerFilters、あるいは Upperfilters を [削除]。
値を削除するとき、親切設計の Vista さんは確認画面を出してくれる。
「親切設計ではなくて、免責だなー MS」 と思いながら、 [はい] を押す (自己責任で)。
ここで重要なのが、[再起動] する必要があること。
[スリープ] じゃなくて、[再起動] ね。
■ 終焉
はい。
長くなりましたけどもー、コレでバッチリ問題は解消されました。
キタワァ *:.。.:*・゚(n‘∀‘)η゚・*:.。.:*
LowerFilters ・ Upperfilters ってのの何が悪いのか?何で Vista は自動で削除してくれないのか?
謎は深まるばかり。

コメント
コメント一覧 (9)
突然のトラブルで困っていたので非常に助かりました。
ありがとうございました!
どういたしましてー。
Mircrosoftのページに [Fix it で解決する] なんてコーナー&ボタンができている。
情報ありがとうございます!
リンク先のMicrosoftのサイトにあった「Fix it」で無事解決しました。
ありがとうございました。